Aurora Flight Sciences is structured as an R&D company, meaning engineers rotate across programs rather than owning a single product long-term. In my time there I worked across six programs, and was promoted from Associate to Autonomy Engineer in eight months — a track that typically takes two or more years.
July 2023 – October 2023
Autonomy Core — Aurora Internal Framework
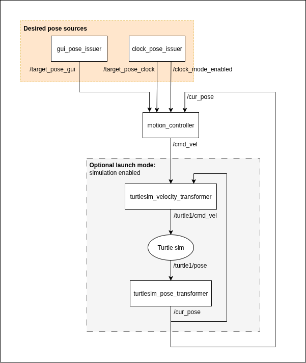
My first few months at Aurora were spent on the internal autonomy framework, working through bug fixes to get oriented on the codebase before moving onto the DoD program.
September 2023 – March 2024
DoD Autonomy Architecture
From the start I was simultaneously on the compliance and authority team and the documentation team. On the compliance side, I worked with a small group to design Level 1 compliance requirements and a scalable C2 (Command and Control) authority model for autonomous distributed systems, defining how authority propagates through both command chain and distributed system architectures. Both architectural contributions passed a Change Review Board process across all participating companies to be included in the program. On the documentation side, I engineered a pipeline of Python parsers and Bash scripts to collect, integrate, and present content on a static site hosting all decision-justification documentation. When a security delay blocked several teammates from accessing the program, I identified non-confidential site development tasks and delegated them to three teammates to keep delivery on track — Aurora recognized this with an immediate recognition award.
Around December, delivering the ICD (Interface Control Document) became the program's top priority. I transitioned onto that effort full time, taking on a largely technical communication role — architecting the documentation format, establishing a review process with a senior engineer, coordinating across all six companies to define what each team needed to contribute, and driving the merging of their content into the final document on time.
In February 2024 I was among five Aurora engineers selected to continue through the final downselect phase. To verify the ICD's accuracy, I built two tools: a Groovy Cameo macro that automated cross-validation of thousands of message schema references against the reference architecture, catching misalignments between the autonomy message schema and the MBSE (Model-Based Systems Engineering) model that had been accumulating as the two fell out of sync; and a Python Word parser that flagged inconsistencies between message table contents and surrounding prose, which surfaced enough structural issues that I ended up recommending changes to the program's message reference syntax guidelines. The program concluded in March 2024. After it ended, I prototyped a modular C++ base library to implement the authority definition we had designed — left unfinished when I was pulled onto a Boeing continuation effort.
March 2024
Mission Debrief Utility — Boeing DoD Continuation
After the DoD Autonomy Architecture program ended, I moved onto a Boeing continuation effort focused on building tooling to replay and visualize recorded flight data from simulated missions in a 3D environment, so engineers could analyze what happened after the fact. Working with another developer, we containerized an AFSIM (Advanced Framework for Simulation, Integration, and Modeling) simulation environment with Docker, evaluated and selected EFK (Elasticsearch, Fluent Bit, and Kibana) as the real-time log aggregation solution for flight data, and began developing a custom C++ plugin to feed captured autonomy messages into the 3D replay viewer.
The team's objectives were unclear and scope was undefined, which was creating real delivery risk. I put together a full program plan covering deliverables, schedule, and scope for all five members, which program leadership approved with minor edits. The program ended before it could be executed.
June 2024
C++ DDS Monitoring Service — Aurora Internal Framework
Before moving onto Boeing's Cascade program, I designed and built a backend C++ service to monitor inter-agent communication on Aurora's internal autonomy framework. The service implemented a distributed network of DDS (Data Distribution Service) subscribers that consumed and logged messages at 1Hz into a SQL database, with a REST API exposing the data to a Python frontend. I also containerized the service with Docker to streamline deployment. The service was deployed and integrated into the framework.
June 2024 – August 2024
Boeing Cascade Climate Impact Model
I spent three months as a backend developer on Boeing's Cascade Climate Impact Model — an open-source core library that serves both an internal API and web app, and is distributed to external users who want to build on top of it directly. My day-to-day work involved refactoring, variable renames coordinated across teams, and minor bug patches to improve code quality and maintainability.
The highlight was a two-week hackathon to find and fix inefficiencies across the codebase. I worked directly with the mathematician who originally designed the Non-CO2 module (a composition of models calculating the indirect atmospheric effects of commercial aircraft emissions like contrails and radiative forcing), using her math documentation to guide both performance improvements and correctness fixes. I restructured the program's design to eliminate redundant queries and recomputations, reduced large dataframe sizes being passed around, and standardized datatypes with consistent index labeling throughout. Runtime dropped from nearly 18 minutes to 4.3 seconds (a 99.6% improvement), and I won first place in the hackathon, unblocking the module for customer deployment. Aurora recognized my performance with an immediate recognition award. When I was rolled off, I handed off a documented list of remaining action items for the team to continue from.
August 2024 – November 2025
Paradigm — Business Insights Optimization Tool for Sustainable Aviation
My last and longest program was Paradigm — a Boeing-led initiative to build a data analysis platform and CP-SAT (Constraint Programming - Satisfiability) optimization framework for informing Boeing's sustainable aircraft technology selection. The optimizer solved a configurable version of the same core problem: given a target market (European routes, United's network, a global coverage threshold) and a selected alternative fuel technology, find the cost-minimizing sequence of airport infrastructure upgrades required to enable that technology across the network, and quantify the emissions savings those enablements would produce. The core optimizer used Google OR-Tools CP-SAT to solve across multiple objective functions simultaneously. The codebase had never been documented and was too complex to onboard new developers without it.
The first priority was making the codebase accessible. The program's first comprehensive documentation suite covered the entire codebase (over 8,000 lines of Python) with docstrings, inline comments, type hinting, linting, and a README with user and developer instructions. Beyond the code itself, a separate conceptual documentation suite covered the problem statement, high-level vocabulary, system descriptions and diagrams, framework summaries, Monte Carlo sweep explanations, a class inheritance diagram for roughly 50 classes, input and output dataset explanations, current limitations, and an end-to-end example trade walkthrough. Aurora recognized this work with an immediate recognition award.
From there my focus shifted to building out the platform. The program's frontend had been developed as a rapidly-prototyped Python/Dash proof-of-concept when I joined. I identified that this stack wasn't a viable path to hosting the application on Boeing's internal servers and pushed to rebuild from scratch using modern full-stack technologies. I designed a custom PostgreSQL schema, migrated all the data into it, and built a React TypeScript frontend connected to a Python FastAPI backend — reproducing and extending the full feature set on a stack deployable on Boeing's internal servers.
The platform's data explorer addressed a gap I identified early: senior Boeing sustainable aviation stakeholders needed direct access to the underlying dataset but had no way to query it without developer help. I built a high-performance table using AG Grid that rendered several gigabytes of joined flight route, airport infrastructure, and geographic data without performance degradation. I designed the query system so the backend handled filtering (sort, column reorder, value filter, keyword search) while the frontend managed pagination, encoding the full query state in the URL so any view was instantly link-shareable. I built a JSON-based save/load system so users could serialize their current query to a file and reload it instantly, making it easy to switch between named analysis states. A summary statistics row at the bottom computed aggregate metrics across the current filtered result set, letting stakeholders answer questions like the average coastline proximity of top US airports without writing a line of SQL.
I worked with the team lead to build the frontend's geospatial mapping layer in Mapbox, first to let users explore the full source dataset geospatially (flight network routes, projected emissions, infrastructure, and airport data), then extending it to visualize the optimizer's output directly: rendering which airport upgrade combinations unlocked which route sets across each target market, encoding CO2 savings as route line thickness and upgrade cost as airport marker size to communicate solution impacts at a glance. Alongside the map, I built a tool suite to analyze solver outputs and extract key statistics, producing charts like cost per kilogram of CO2 saved across technology scenarios.
The platform also became the foundation for external communication. I collaborated with a teammate to extend the CP-SAT decision model with time-dependent logic, allowing optimal technology selections to persist across multi-year planning horizons, then leveraged this enhanced model to build case studies for a Boeing sustainability workshop in Seattle. I drove the effort — identifying what insights to surface, collecting the data, and building the case studies, with light input from program management. I produced a 30+ page report consolidating the maps, charts, and statistical analysis into a cohesive set of case studies, then presented to 25 Boeing engineers, many at the senior level, on how the model's enhanced decision-making capabilities could inform key technology investment decisions for sustainable aviation.